API 存取 Tool
使用 Automation Tool 存取 API
此範例將使用 DummyJSON 的 To Do API (https://dummyjson.com/docs/todos )來實際存取 API 並拿到 To Do 清單的項目。整個範例會建立 3 個 Processor 來完成存取 API 的流程,最後藉由預覽來驗證功能。
- 3-1 Validate Payload
 - 3-2 Http Request
 - 3-3 Response
 - 3-4 預覽
 

3-1 Validate Payload
在 Schema 輸入需要驗證的 JSON Schema,此處依照 API 需要傳 To Do 的 id。

{
  "type": "object",
  "properties": {
    "todoId": {
      "type": "string"
    }
  },
  "required": [
    "todoId"
  ]
}
Note: 詳細 JSON Schema 寫法,請參考JSON Schema
3-2. Http Request
URL 處選擇 Expression 並填入 URL,這個範例需要傳入 To Do 的 id,因此在 URL 最後加上剛剛在 Validate Payload 定義的 todoId:
prevPayload.todoId
(() => {
  // return the result of the expression
  return "https://dummyjson.com/todos/" + prevPayload.todoId;
})()
Method 請選 GET,Parse JSON 請啟用,才能將回傳的資料以 JSON 格式進行解析。

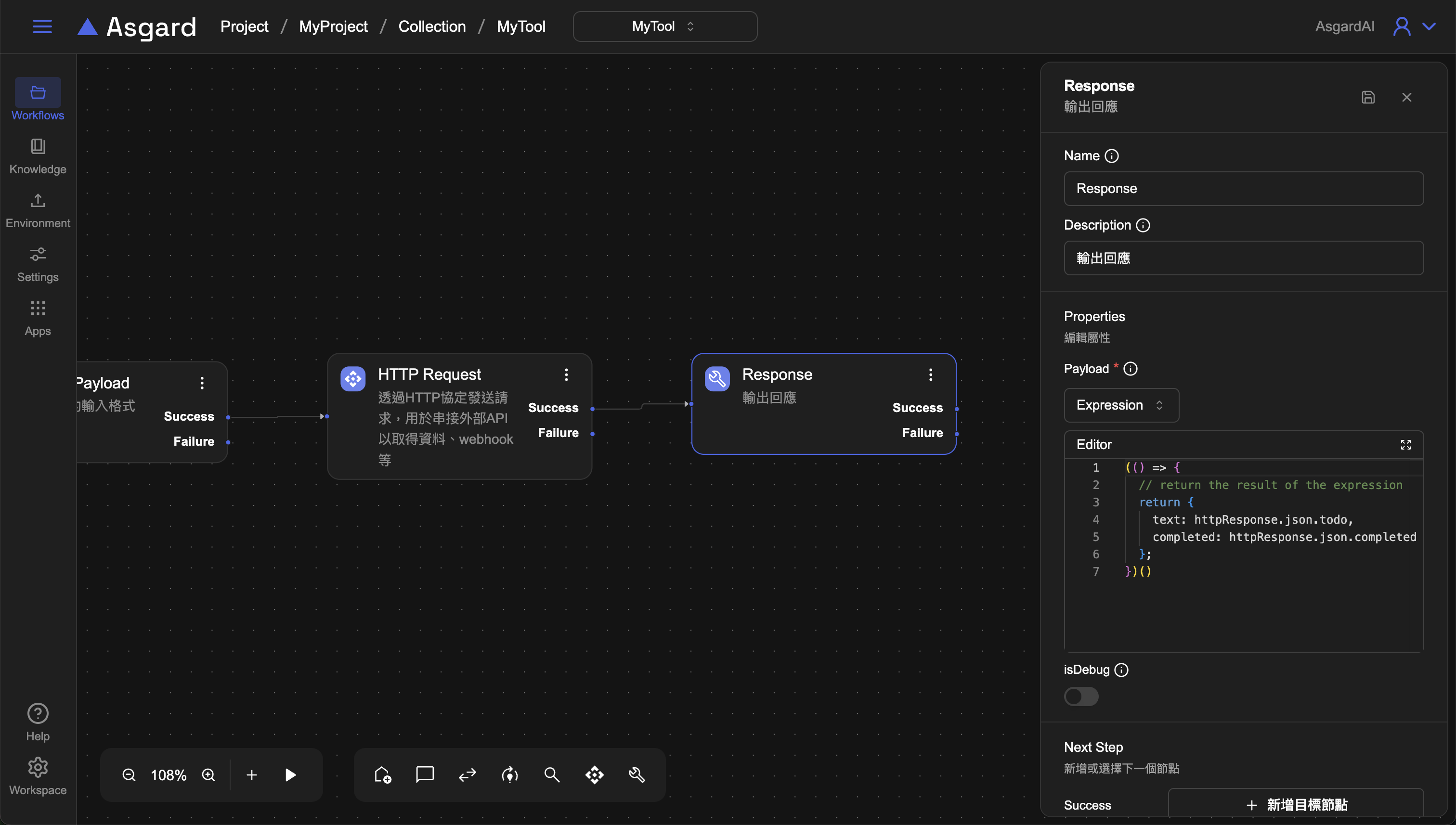
3-3.Response
利用 Payload 屬性輸出與訊息對應的結構化資料。選擇 Expression 並填入以下範例。
(() => {
  // return the result of the expression
  return {
    text: httpResponse.json.todo,
    completed: httpResponse.json.completed
  };
})()

3-4.預覽 Automation Tool
點擊 preview 來實際存取該 API 測試,類型請選 JSON,在 Body 的地方,可以看到剛剛規定需要輸入的 to do id,此處輸入「1」後點擊 Send。底下 Response Body 可以成功拿到該 to do 清單的第一項:
"Do something nice for someone I care about"
