影像辨識 Tool
使用 Automation Tool 上傳圖片並辨識影像
此範例會讓用戶上傳一張圖片,並讓 AI 依據用戶的問題加上圖片去回答。整個範例會建立 3 個 Processor 來完成辨識影像的流程,最後藉由預覽來驗證功能。
- 4-1 Validate Payload
 - 4-2 LLM Completion
 - 4-3 Response
 - 4-4 預覽
 
前置作業:可以支援辨識影像的 Completion Model、一張圖片

4-1. Validate Payload
在 Schema 輸入需要驗證的 JSON Schema,此處我們需要讓用戶輸入一個問題,因此先用 question。
{
  "type": "object",
  "properties": {
    "question": {
      "type": "string"
    }
  },
  "required": [
    "question"
  ]
}
Note: 詳細 JSON Schema 寫法,請參考JSON Schema
File Alias: 由於需要用戶上傳圖片辨識,此處需要新增一個 file,File Type 請選擇 image,Alias 可以自訂,範例使用 img 作為別名。

4-2. LLM Completion
在 Completion Model 選擇已經建好的 model 或點擊 Add 新增 model(注意模型需要支援 image),提示語 Prompt 的部分選擇 Template,並提示 LLM 觀察圖片並回答用戶輸入的問題。
你是影像辨識的助手,負責觀察使用者上傳的圖片,並且回答使用者的問題。
* 這是使用者的問題: '{{{prevPayload.question}}} '
Output Schema: 將 LLM 的回答存到 answer
{
  "type": "object",
  "properties": {
    "answer": {
      "type": "string",
      "description": "answer 是你要回答用戶的答案"
    }
  },
  "required": [
    "answer"
  ]
}
MaxToken: 設定消耗 Token 上限為必填。
Blob IDs: 請選擇 Expression 並輸入以下範例。
(() => {
  // return the result of the expression
  return img.blobId;
})()

Note: 可以到模型供應商查詢模型支援的功能,以 OpenAI 為例,gpt-4o 可以支援 input image。
4-3. Response
利用 Payload 屬性輸出與訊息對應的結構化資料。選擇 Expression 並填入以下範例。
(() => {
  // return the result of the expression
  return {answer: answer}
})()

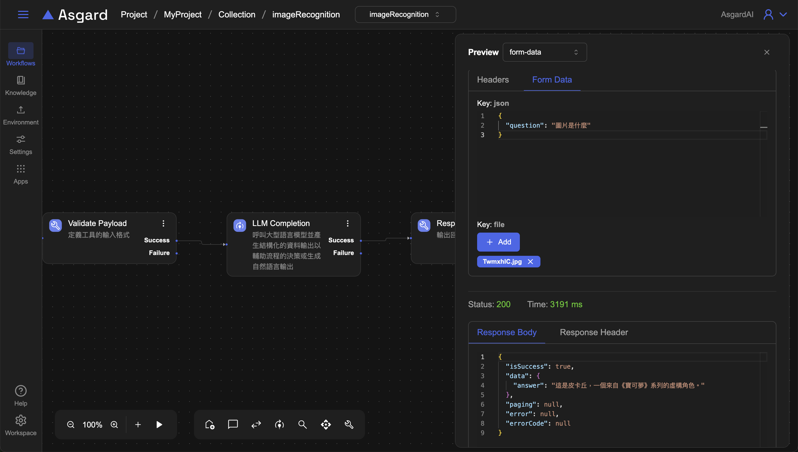
4-4.預覽 Automation Tool
點擊 preview 來實際存取該 API 測試,類型請選 Form-data,在 Form data 的地方,可以看到剛剛規定需要輸入的 question,此處輸入問題後並點擊底下的 Add 上傳一張圖片,上傳後點擊 Send。底下 Response Body 可以成功讓 LLM 辨識圖片並描述該張圖片內容作為 answer:
"answer": "這是皮卡丘,一個來自《寶可夢》系列的虛構角色。"
